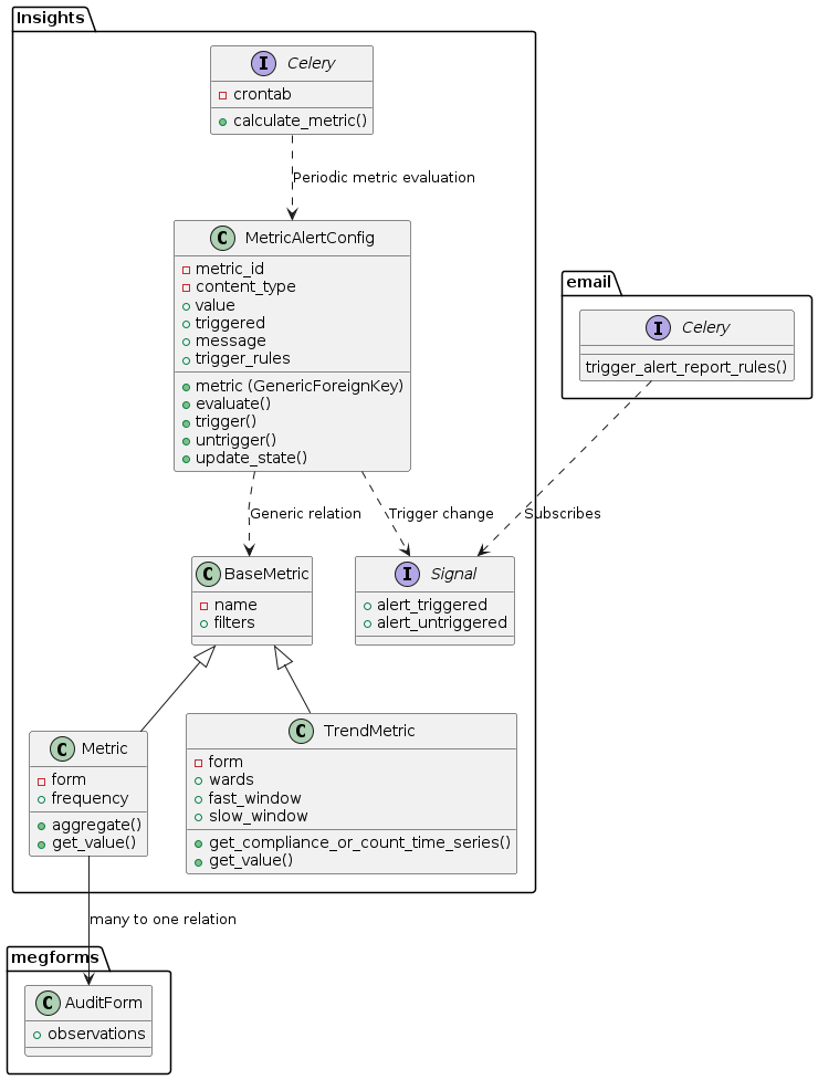
Insights

Insights module was initially created to implement in Task #26830 “MEG Smart alerts”.

namespace megforms {
    class AuditForm {
        + observations
    }
}

namespace Insights {
    class BaseMetric {
        - name
        + filters
    }

    class Metric {
        - form
        + frequency
        + aggregate()
        + get_value()
    }

    class TrendMetric {
        - form
        + wards
        + fast_window
        + slow_window
        + get_compliance_or_count_time_series()
        + get_value()
    }

    class MetricAlertConfig {
        - metric_id
        - content_type
        + metric (GenericForeignKey)
        + value
        + triggered
        + message
        + trigger_rules
        + evaluate()
        + trigger()
        + untrigger()
        + update_state()
    }

    interface Signal {
        + alert_triggered
        + alert_untriggered
    }

    interface Celery {
        - crontab
        + calculate_metric()
    }

    BaseMetric <|-- Metric
    BaseMetric <|-- TrendMetric
    MetricAlertConfig ..> BaseMetric : Generic relation
    MetricAlertConfig ..> Signal : Trigger change
    Celery ..> MetricAlertConfig : Periodic metric evaluation
}

namespace email {
    interface Celery {
        trigger_alert_report_rules()
    }
}

Insights.Metric --> megforms.AuditForm : many to one relation
email.Celery ..> Insights.Signal : Subscribes

Updated Insights module integration with megforms and emails

Glossary

aggregation

A method of consolidating multiple values into a single value.

For example “min” aggregation method returns only the lowest value, and “avg” is an average of multiple values.

metric

Defines a value to track within a form (compliance, or count of observations), how often to sample and how to aggregate the values.

For example: “Minimum compliance” metric would define “compliance” as the field, and “min” as the aggregation method.

Metric is represented by Metric model.

metric alert

defines an action to be performed (notification e-mail) when metric exceeds a predefined value.

trend metric

Also defines a value to track within a form (compliance, or count of observations). However here a time series of compliance or count values is created as well as moving averages. These moving averages are used to return the magnitude of the current trend, returned in get_value.

If get_value returns > 0 the data is in an uptrend, with higher values meaning a larger trend (a value of 1 meaning fast moving average is 100% above the slow moving average). if get_value returns < 0 the data is in a down trend.

Example use - On ward 10 falls have been trending upwards, take action.

Trend metric is represented by TrendMetric model.

Modules

Models

class insights.models.MetricQuerySet(model=None, query=None, using=None, hints=None)
with_alerts() MetricQuerySet

Only metrics having active alerts

class insights.models.BaseMetric(*args, **kwargs)

Base class of all metrics, each subclass implements get_value() method to get its value at any point in time. An object of a BaseMetric subclass can have any number of alerts defined by MetricAlertConfig.

classmethod get_metric(metric_id: int, model_label: str) BaseMetric

Gets a specific metric instance by ID and model type.

Parameters:
  • metric_id – The ID of the metric to retrieve

  • model_label – The app_label.model_name string identifying the metric type

Returns:

The specific metric instance

classmethod get_metrics_with_alerts_and_types() Iterator[Tuple[BaseMetric, str]]

Returns an iterator of tuples containing (metric, model_label) for all metrics that have alerts configured.

Returns:

Iterator[Tuple[BaseMetric, str]]: Iterator of (metric obj, “app_label.model_name”) pairs

get_next_time(now: datetime | None = None) datetime

Datetime of the next exact time when this metric should be re-calculated.

class insights.models.Metric(*args, **kwargs)

Represents a metric Aggregates data over a time period to a single value, this is provided in get_value and can be used for alerts.

clean()

Hook for doing any extra model-wide validation after clean() has been called on every field by self.clean_fields. Any ValidationError raised by this method will not be associated with a particular field; it will have a special-case association with the field defined by NON_FIELD_ERRORS.

aggregate(values: Iterable[float | None]) float | None

Aggregates multiple values into one according to the metric’s aggregation method

get_value_date_range(dt: datetime | None = None) tuple[datetime.datetime, datetime.datetime]

Get date range for get_value observation filter

Parameters:

dt – Optional datetime

Returns:

date range tuple of start and end date

exception DoesNotExist
exception MultipleObjectsReturned
class insights.models.TrendMetric(*args, **kwargs)

Creates time series with smoothing & moving averages to compute up and down-trends. The trend magnitude is provided by get_value and can be used for alerts.

clean()

Hook for doing any extra model-wide validation after clean() has been called on every field by self.clean_fields. Any ValidationError raised by this method will not be associated with a particular field; it will have a special-case association with the field defined by NON_FIELD_ERRORS.

exception DoesNotExist
exception MultipleObjectsReturned
class insights.models.MetricAlertConfigQuerySet(model=None, query=None, using=None, hints=None)
class insights.models.MetricAlertConfig(*args, **kwargs)

Defines alert triggered when a metric exceeds a defined threshold.

Metric alerts are re-evaluated regularily by calculate_metrics(), and alert action is performed the first time the threshold value is exceeded.

evaluate(value: float | None) bool | None

Evaluates whether given threshold triggers the metric alert

Parameters:

value – metric value to evaluate

Returns:

True if alert is triggered, or None if state cannot be evaluated (input value is null)

trigger(save=False) bool

Triggers the alert; checks current status, if it’s already triggered no action will be performed, but if alert was not yet triggered, triggers the alert action.

untrigger(save=False) bool

Sets alert action as non-triggered

update_state(trigger: bool | None) bool

Given new state, invokes trigger/untrigger method. Returns True if trigger state has changed

clean()

Hook for doing any extra model-wide validation after clean() has been called on every field by self.clean_fields. Any ValidationError raised by this method will not be associated with a particular field; it will have a special-case association with the field defined by NON_FIELD_ERRORS.

exception DoesNotExist
exception MultipleObjectsReturned

Utils

insights.utils.schedule_metric_calculation(metric: BaseMetric) PeriodicTask

Schedules once-off metric calculation in celery for the next scheduling instance

insights.utils.get_metric_schedules(metric: BaseMetric) QuerySet[PeriodicTask]

Gets PeriodicTask queryset for given metric

insights.utils.get_compliance_or_count_time_series(form: AuditForm, field: Literal['_count', '_compliance'], translated_field: str, granularity: Granularity | int, series_start_date: datetime | None = None, wards: WardQuerySet | list[megforms.models.Ward] | None = None, observations: CustomObservationQuerySet | None = None, dt: datetime | None = None, filters: dict[str, Union[str, int, bool, list, float, NoneType]] | None = None) DataFrame

Calculate time series data for observation counts or compliance scores.

Parameters:
  • form – AuditForm instance containing compliance rules

  • field – Metric type to calculate (‘_count’ or ‘_compliance’)

  • translated_field – Human-readable field name for error messages

  • granularity – Time series grouping (Granularity.day for daily, Granularity.week for weekly)

  • series_start_date – Optional start date to filter observations

  • wards – Optional QuerySet of wards to filter observations

  • observations – QuerySet of observations to analyze

  • dt – filter for observations by session end time

  • filters – extra filters for filtering observations to make time series

Returns:

DataFrame with columns ‘date’ and ‘value’, where value is either count of observations or mean compliance score per time period

insights.utils.get_data_difference_magnitude(timeseries: DataFrame, comparison_var_name: str, base_var_name: str, result_name: str, weighting: float = 1) DataFrame

Calculate the normalized difference between two timeseries values, scaled between -1 and 1.

Parameters:
  • timeseries – DataFrame containing the input data

  • comparison_var_name – Column name for the value to compare

  • base_var_name – Column name for the base reference value

  • result_name – Column name to store the result

  • weighting – Multiplier to scale the magnitude of the difference (default: 1)

Returns:

DataFrame with added column containing normalized difference

insights.utils.auto_trend_select_moving_averages(num_entries: int, base_fast: int = 2, base_medium: int = 4, base_slow: int = 7, rate: float = 0.05) list[int]

Calculate adaptive moving average periods based on number of data entries.

Parameters:
  • num_entries – Number of data points to analyze

  • base_fast – Base period for fast moving average (default: 2)

  • base_medium – Base period for medium moving average (default: 4)

  • base_slow – Base period for slow moving average (default: 7)

  • rate – Growth rate for moving average periods (default: 0.05)

Returns:

List of [fast, medium, slow] moving average periods, scaled based on data size

insights.utils.auto_trend_add_moving_averages(timeseries: DataFrame, smoothing: int | None = None) DataFrame

Optionally apply time series smoothing then calculate moving averages for trend analysis.

Parameters:
  • timeseries – DataFrame with ‘value’ column containing time series data

  • smoothing – Window length for Savitzky-Golay filter smoothing (values: 0,3,7,14)

Returns:

DataFrame with added columns for moving averages (ma_fast, ma_medium, ma_slow) and crossover signals

insights.utils.add_moving_averages(timeseries: DataFrame, fast_window: int | None = None, slow_window: int | None = None, smoothing: int | None = None) DataFrame

Add moving averages to time series data, either automatically or with specified windows.

Parameters:
  • timeseries – DataFrame with ‘value’ column containing time series data

  • fast_window – Window size for fast moving average

  • slow_window – Window size for slow moving average

  • smoothing – Window length for Savitzky-Golay filter smoothing

Returns:

DataFrame with added moving averages and crossover signal

Raises:

ValueError – If only one of fast_window or slow_window is provided

insights.utils.validate_trend_params(fast_window: int | None, slow_window: int | None, series_start_date: datetime | None = None) None

Validate trend metric parameters for window sizes and date ranges.

Parameters:
  • fast_window – Window size for fast moving average (2-100)

  • slow_window – Window size for slow moving average (10-200)

  • series_start_date – Start date for time series data

Raises:

ValidationError – If parameters are invalid

insights.utils.validate_alert_params(operator_fn: str, value: float) None

Validate alert operator_fn and threshold value combinations.

Parameters:
  • operator_fn – Alert operator_fn, on of ‘<’, ‘>’, ‘<=’, ‘>=’

  • value – Threshold value to trigger alert

Raises:

ValidationError – If value is invalid for given operator_fn

Celery tasks

(celery task)insights.tasks.calculate_metrics(now=False) 'int'

Spawns subtask for each metric that has alerts setup. Delays sub-tasks until scheduled time if now=False (default) Triggers sub-tasks immediately if now=True

(celery task)insights.tasks.calculate_metric(metric_id: 'int', model_label: 'str') 'int'

Calculates given metric and updates its triggers.

Parameters:
  • metric_id – ID of the metric to calculate

  • model_label – The app_label.model_name string identifying the metric type